当前位置: 新闻中心 -> 图片新闻

@当事人,萨尔图区法院网上立案指引看这里!

发布时间:2022-02-28 09:28:41


出行不便?

因为疫情原因没办法线下立案?

以下三种办法让您足不出户就可以完成立案!

1

微信小程序

在微信搜索“黑龙江移动微法院”小程序,实名认证登录后点击“我要立案”模块,选择要诉讼的法院,即可进行网上立案申请。具体操作步骤如下:


1

图片

2

图片

3

图片

4

图片

5

图片

6

图片

7

图片

8

图片

9

图片

10

图片

11

图片

12

图片

13

图片

14

图片

15

图片

16

图片

17

图片

18

图片

19

图片

20

图片

2

人民法院律师服务平台

律师可以登录https://lspt.court.gov.cn/人民法院律师服务平台,点击“网上立案模块”进行网上立案。

图片

3

官方网站

登陆大庆市萨尔图区人民法院官网http://dqset.hljcourt.gov.cn/,根据您的身份进入网上预约立案模块,即可进行网上立案申请。

图片

具体操作步骤:

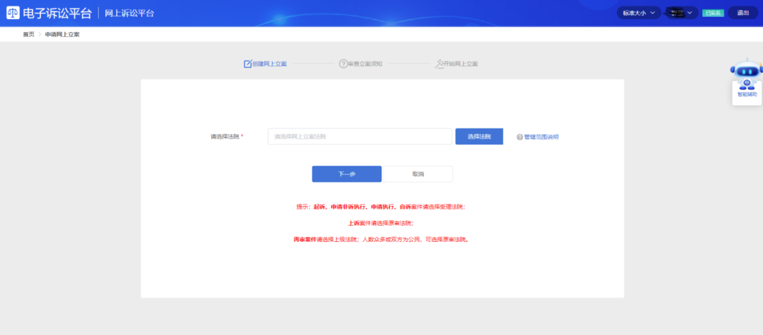
点击网上立案

图片

选择法院后点击下一步

图片

根据当事人立案情况勾选相关信息

图片

阅读网上立案须知,勾选同意,进入网上立案页面

图片

填写当事人信息,上传起诉材料(红星为必填项)

图片

最后确认并提交

图片

可网上立案的诉讼种类

及需要上传的起诉材料

1.民事一审、行政一审、国家赔偿、刑事自诉案件的起诉:需上传起诉状、原告身份证信息、证据材料、被告身份信息、原告送达地址确认书。

2.申请执行案件的起诉:需上传执行申请书、生效裁判文书、授权委托材料、申请人身份信息、被执行人身份信息、举证书及其他材料、地址确认书。


3.当事人可以通过人民法院网上保全系统https://baoquan.court.gov.cn/网上立案诉前保全及诉讼保全案件、可以通过人民法院委托鉴定系统http://dwwtjd.court.gov.cn/网上立案鉴定案件。


电子起诉材料的格式要求


1、纸质证据材料应通过彩色扫描或拍照形成pdf文件或照片的方式制作成电子诉讼材料,避免图片歪斜、模糊或有不必要的杂乱背景。

2、上传证据清单,同一组证据应当合并在同一个pdf文件内,并按阅读习惯进行方向调整。每组证据材料生成1个pdf文件。

3、上传材料不符合标准的理由为:文件未命名、文件格式错误、背景杂乱、模糊不清、诉状、证据未区分上传


等待处理


法院将在立案系统中收到当事人网上立案信息,并在2个工作日内处理完毕,符合立案条件的案件,法院将通过申请并联系当事人邮寄纸质版立案材料。不符合立案条件的案件,法院将驳回当事人申请并告知当事人驳回理由。当事人可以在收到法院处理反馈信息后根据法院回复意见按要求补充材料或向有管辖权的法院提交申请。


关闭窗口